Ir para o Conteúdo 1 Ir para a Página Inicial 2 Ir para o menu de Navegação 3 Ir para a Busca 4 Ir para o Mapa do site 5
Abrir menu principal de navegação
Receita Federal
Termos mais buscados
  • imposto de renda
  • inss
  • assinatura
  • cnh social
  • mei
Termos mais buscados
  • imposto de renda
  • inss
  • assinatura
  • Serviços
    • Serviços de A a Z
    • Auditorias Fiscais
      • Consultar procedimentos fiscais
      • Responder notificações
      • Obter laudo fiscal
    • Cadastros
      • Cidadão (CPF/CAEPF)
      • Pessoa Jurídica (CNPJ)
      • Imóvel Rural
      • Obra de Construção Civil
      • Grandes Contribuintes
      • Registros Especiais
    • Certidões e Atestados
      • Consultar certidões emitidas
      • Emitir certidão
      • Anular certidão
      • Obter atestado fiscal
    • Comércio Exterior
    • Comunicações Eletrônicas
      • Compartilhar dados fiscais
      • Consultar correio eletrônico
      • Consultar editais e ADEs
      • Optar pelo DTE
    • Declarações e Escriturações
      • Consultar informações
      • Entregar escrituração
      • Entregar declaração
      • Entregar documentos de malha
      • Cancelar declaração
      • Obter cópias de declarações
      • Simular cálculos
    • Defesas e Recursos
    • Interpretação e Programas
      • Consultar normas da RFB
      • Consultar soluções da RFB
      • Formalizar consulta de NCM
      • Formalizar consulta da legislação
    • Isenções e Regimes Especiais
    • Processos Digitais
      • Consultar processos
      • Juntar documentos a processo
      • Validar e assinar documentos
    • Autorizações de Acesso (Procurações)
      • Cadastrar ou cancelar procuração
      • Restringir procuração
    • Regularização de Impostos
      • Consultar dívidas e pendências
      • Pagar impostos
      • Alterar pagamentos
      • Consultar pagamentos
      • Parcelar dívidas
      • Consultar parcelamentos
      • Fazer acordo de transação
      • Revisar débitos e pendências
    • Restituições e Compensações
      • Consultar restituição
      • Obter restituição
      • Compensar impostos
    • Conveniados e Parceiros
      • Estados e Municípios
      • Rede Arrecadadora
      • Casa da Moeda
      • Outras Entidades
    • Reforma Tributária
      • Aderir ao Piloto da Reforma Tributária da Contribuição sobre Bens e Serviços (CBS)
  • Assuntos
    • Notícias
      • Todas as notícias
      • Arrecadação e Cobrança
      • Cidadania Fiscal
      • Combate ao contrabando
      • Combate à corrupção
      • Combate à sonegação
      • Institucional
      • Serviços
      • Tributação
    • Agenda Tributária
      • 2026
    • Taxas de Juros
    • Aduana e Comércio Exterior
      • Atendimento via e-CAC
      • Classificação Fiscal de Mercadorias
      • Controle de Carga e Trânsito (CCT)
      • Como Importar ou Exportar
      • Compras Internacionais
      • Guia do Viajante
      • Exportação
      • Importação
      • Intervenientes no Comércio Exterior
      • Manuais Aduaneiros
      • Operador Econômico Autorizado (OEA)
      • Regimes Aduaneiros Especiais
      • Remessas Internacionais
      • Serviços - Aduana
      • Siscomex
      • Notícias Aduaneiras
    • Meu CPF
    • Meu Imposto de Renda
    • Minhas Empresas e Negócios
    • Construção Civil
    • Leilão e Doação
    • Orientações sobre Processos Digitais
    • Transação Tributária
      • Nova Página da Transação
      • Tenho débitos e quero negociar
      • Já possuo acordo de transação
      • Termos de Transação Tributária individual Deferidos
    • Mais Orientações Tributárias
      • Fiscalização
      • Benefícios Fiscais
      • Cadastros
      • Cobranças e Intimações
      • Controles Fiscais Especiais
      • Declarações e Demonstrativos
      • Julgamento Administrativo
      • Pagamentos e Parcelamentos
      • Restituição, Ressarcimento, Reembolso e Compensação
      • Sigilo Fiscal
      • Tributos
  • Acesso à Informação
    • Institucional
      • Estrutura
      • Quem é Quem
      • Cadeia de Valor
      • Código de Conduta
      • Competências
      • História da Receita Federal
      • Planejamento Estratégico
      • Relações Internacionais
    • Ações e Programas
      • Ações, Atividades, Obras, Programas e Projetos
      • Carta de Serviços
      • Governança
    • Participação Social
      • Audiências e Consultas Públicas
      • Anos Anteriores
      • Conselhos e Órgãos Colegiados
      • Congressos
      • Ouvidoria
    • Auditorias
    • Convênios e Transferências
    • Receitas e Despesas
    • Licitações e Contratos
      • Avisos de Edital de Leilao
      • Contratos
      • Licitações
      • Relatórios
      • Anexos
    • Servidores
    • Serviço de Informação ao Cidadão (SIC)
      • Relatórios
      • Autoridade de Monitoramento
      • Como utilizar
    • Perguntas Frequentes
      • Benefícios Fiscais
      • Cadastros
      • Compartilhamento de Dados
      • Concursos Públicos
      • Construção Civil
      • Declaração de Serviços Médicos e de Saúde
      • Imposto de Renda
      • Isenção para compra de carro
      • Piloto da Reforma Tributária do Consumo
      • Programa Nacional de Apoio às Microempresas e Empresas de Pequeno Porte
      • Receita de Consenso
      • Serviços Digitais
      • Transação Tributária
    • Dados Abertos
    • Sanções Administrativas
      • Decisões de Processo Administrativo de Responsabilização
      • Notificações e Intimações em Processo Administrativo de Responsabilização
    • Privacidade e Proteção de Dados
      • Boas Práticas
      • Encarregado
      • Relatórios de Auditoria
      • Termo de Uso e Privacidade
    • Legislação e Jurisprudência
      • Legislação
      • Jurisprudência
    • Processos Seletivos
  • Canais de Atendimento
    • Digital
    • Portal e-CAC
    • Presencial
    • E-mail
    • Online (Chat)
    • Fale Conosco
    • Conveniados
    • Alfândegas
    • Imprensa
    • Ouvidoria
  • Centrais de Conteúdo
    • Atas e Pautas
      • Comitê Gestor do Programa de Produtividade da Receita Federal
      • Turmas Recursais - Atas e Pautas de Julgamento
      • Câmaras Recursais – Atas e Pautas de Julgamento
      • Comitê de Governança Institucional
    • Áudios
    • Editais
      • Editais Eletrônicos
      • Transação Tributária
      • Notificações e Intimações em Processo Administrativo de Responsabilização (PAR)
    • Formulários
      • Cadastros
      • Certidões
      • Comércio Exterior
      • Declarações
      • Impostos e Dívidas
      • Regimes Especiais
      • Outros Processos
      • Modelos de Documentos
      • Reforma Tributária
    • Imagens
    • Planilhas
    • Programas e Aplicativos
      • Apps para Celular e Tablet
      • Programas de Declaração
      • Programas do SPED
      • Restituição e Compensação
      • Receitanet
      • Validador de arquivos
    • Publicações
      • Acordos de Cooperação
      • Apresentações
      • Boletins
      • Documentos Técnicos
      • Estudos Tributários e Aduaneiros
      • Folheteria
      • Guias e Roteiros
      • Manuais
      • Materiais Didáticos
      • Modelos de Documentos
      • Passo a Passos
      • Perguntas e Respostas
      • Relatórios
      • Representações Fiscais
      • Revistas
      • Termos
      • Trabalhos Acadêmicos
      • Web Stories
    • Vídeos
      • TV Receita Federal
      • Cidadania Fiscal
      • Histórias de Trabalho
      • Mais Vídeos
  • Composição
  • Portais Relacionados
    • Empresas e Negócios
    • ENAT
    • eSocial
    • ITR Orientações para celebração de convênios
    • Nota Fiscal de Serviço Eletrônica (NFS-e)
    • Nota Fiscal Eletrônica
    • Nota Fiscal Eletrônica do Ouro (NF-e Ouro)
    • Portal CNIR
    • Procuradoria da Fazenda (PGFN)
    • Registrato
    • Simples Nacional
    • Sinter
    • Siscomex
    • Sped
  • GOV.BR
    • Serviços
      • Buscar serviços por
        • Categorias
        • Órgãos
        • Estados
      • Serviços por público alvo
        • Cidadãos
        • Empresas
        • Órgãos e Entidades Públicas
        • Demais segmentos (ONGs, organizações sociais, etc)
        • Servidor Público
    • Temas em Destaque
      • Orçamento Nacional
      • Redes de Atendimento do Governo Federal
      • Proteção de Dados Pessoais
      • Serviços para Imigrantes
      • Política e Orçamento Educacionais
      • Educação Profissional e Tecnológica
      • Educação Profissional para Jovens e Adultos
      • Trabalho e Emprego
      • Serviços para Pessoas com Deficiência
      • Combate à Discriminação Racial
      • Política de Proteção Social
      • Política para Mulheres
      • Saúde Reprodutiva da Mulher
      • Cuidados na Primeira Infância
      • Habitação Popular
      • Controle de Poluição e Resíduos Sólidos
    • Notícias
      • Serviços para o cidadão
      • Saúde
      • Agricultura e Pecuária
      • Cidadania e Assistência Social
      • Ciência e Tecnologia
      • Comunicação
      • Cultura e Esporte
      • Economia e Gestão Pública
      • Educação e Pesquisa
      • Energia
      • Forças Armadas e Defesa Civil
      • Infraestrutura
      • Justiça e Segurança
      • Meio Ambiente
      • Trabalho e Previdência
      • Turismo
    • Galeria de Aplicativos
    • Acompanhe o Planalto
    • Navegação
      • Acessibilidade
      • Mapa do Site
      • Termo de Uso e Aviso de Privacidade
    • Consultar minhas solicitações
    • Órgãos do Governo
    • Por dentro do Gov.br
      • Dúvidas Frequentes em relação ao Portal gov.br
      • Dúvidas Frequentes da conta gov.br
      • Ajuda para Navegar o Portal
      • Conheça os elementos do Portal
      • Política de e-participação
      • Termos de Uso
      • Governo Digital
      • Guia de Edição de Serviços do Portal Gov.br
    • Canais do Executivo Federal
    • Dados do Governo Federal
      • Dados Abertos
      • Painel Estatístico de Pessoal
      • Painel de Compras do Governo Federal
      • Acesso à Informação
    • Empresas e Negócios
Links Úteis
  • Galeria de Aplicativos
  • Participe
  • Galeria de Aplicativos
  • Participe
Redes sociais
  • Twitter
  • Instagram
  • YouTube
Você está aqui: Página Inicial Assuntos Aduana e Comércio Exterior Manuais Aduaneiros Manual de Exportação via DE/DE-web Tópicos Etapas do Despacho Aduaneiro de Exportação
Info

Etapas do Despacho Aduaneiro de Exportação

Compartilhe por Facebook Compartilhe por Twitter Compartilhe por LinkedIn Compartilhe por WhatsApp link para Copiar para área de transferência
Publicado em 28/11/2014 17h47 Atualizado em 24/06/2024 17h46

Atualmente o exportador não pode mais utilizar DE ou DE web para amparar suas exportações.

Este conteúdo do manual pode ser utilizado para assuntos pendentes referentes a exportações amparadas por DE/DE web (por exemplo, averbação ou retificação de RE ou DE).

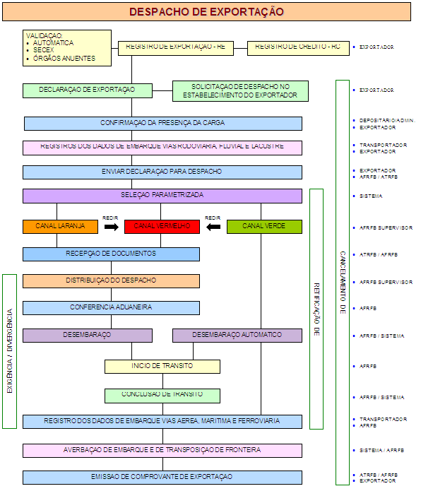
O despacho aduaneiro de exportação é processado, no Siscomex, em diversas etapas a serem executadas pelo exportador, pelo depositário, pela fiscalização aduaneira e pelo transportador.

Em linhas gerais, cabe:

  •  ao exportador o registro da DE (Grande Porte ou Web) ou DSE (Grande Porte) no sistema;
  •  ao depositário a confirmação de que a carga a ser desembaraçada encontra-se em seus armazéns (Grande Porte);
  •  à fiscalização aduaneira a recepção dos documentos (Grande Porte);
  •  à fiscalização aduaneira a conferência aduaneira (Grande Porte ou Web);
  •  à fiscalização aduaneira o início e conclusão do trânsito aduaneiro (Grande Porte) ;
  •  ao transportador a informação referente à carga efetivamente embarcada com destino ao exterior (Grande Porte). 

 A seguir, serão apresentados três fluxogramas, da DE no grande porte, da DE Web e da DSE, contendo, não somente as diversas etapas do despacho, mas também outros procedimentos que integram o processo de exportação.

Fluxogramas:

  •  Despacho de Exportação - DE
  •  Despacho de Exportação - DE-web
  •  Despacho Simplificado de Exportação - DSE
Compartilhe por Facebook Compartilhe por Twitter Compartilhe por LinkedIn Compartilhe por WhatsApp link para Copiar para área de transferência
  • Serviços
    • Serviços de A a Z
    • Auditorias Fiscais
      • Consultar procedimentos fiscais
      • Responder notificações
      • Obter laudo fiscal
    • Cadastros
      • Cidadão (CPF/CAEPF)
      • Pessoa Jurídica (CNPJ)
      • Imóvel Rural
      • Obra de Construção Civil
      • Grandes Contribuintes
      • Registros Especiais
    • Certidões e Atestados
      • Consultar certidões emitidas
      • Emitir certidão
      • Anular certidão
      • Obter atestado fiscal
    • Comércio Exterior
    • Comunicações Eletrônicas
      • Compartilhar dados fiscais
      • Consultar correio eletrônico
      • Consultar editais e ADEs
      • Optar pelo DTE
    • Declarações e Escriturações
      • Consultar informações
      • Entregar escrituração
      • Entregar declaração
      • Entregar documentos de malha
      • Cancelar declaração
      • Obter cópias de declarações
      • Simular cálculos
    • Defesas e Recursos
    • Interpretação e Programas
      • Consultar normas da RFB
      • Consultar soluções da RFB
      • Formalizar consulta de NCM
      • Formalizar consulta da legislação
    • Isenções e Regimes Especiais
    • Processos Digitais
      • Consultar processos
      • Juntar documentos a processo
      • Validar e assinar documentos
    • Autorizações de Acesso (Procurações)
      • Cadastrar ou cancelar procuração
      • Restringir procuração
    • Regularização de Impostos
      • Consultar dívidas e pendências
      • Pagar impostos
      • Alterar pagamentos
      • Consultar pagamentos
      • Parcelar dívidas
      • Consultar parcelamentos
      • Fazer acordo de transação
      • Revisar débitos e pendências
    • Restituições e Compensações
      • Consultar restituição
      • Obter restituição
      • Compensar impostos
    • Conveniados e Parceiros
      • Estados e Municípios
      • Rede Arrecadadora
      • Casa da Moeda
      • Outras Entidades
    • Reforma Tributária
      • Aderir ao Piloto da Reforma Tributária da Contribuição sobre Bens e Serviços (CBS)
  • Assuntos
    • Notícias
      • Todas as notícias
      • Arrecadação e Cobrança
      • Cidadania Fiscal
      • Combate ao contrabando
      • Combate à corrupção
      • Combate à sonegação
      • Institucional
      • Serviços
      • Tributação
    • Agenda Tributária
      • 2026
    • Taxas de Juros
    • Aduana e Comércio Exterior
      • Atendimento via e-CAC
      • Classificação Fiscal de Mercadorias
      • Controle de Carga e Trânsito (CCT)
      • Como Importar ou Exportar
      • Compras Internacionais
      • Guia do Viajante
      • Exportação
      • Importação
      • Intervenientes no Comércio Exterior
      • Manuais Aduaneiros
      • Operador Econômico Autorizado (OEA)
      • Regimes Aduaneiros Especiais
      • Remessas Internacionais
      • Serviços - Aduana
      • Siscomex
      • Notícias Aduaneiras
    • Meu CPF
    • Meu Imposto de Renda
    • Minhas Empresas e Negócios
    • Construção Civil
    • Leilão e Doação
    • Orientações sobre Processos Digitais
    • Transação Tributária
      • Nova Página da Transação
      • Tenho débitos e quero negociar
      • Já possuo acordo de transação
      • Termos de Transação Tributária individual Deferidos
    • Mais Orientações Tributárias
      • Fiscalização
      • Benefícios Fiscais
      • Cadastros
      • Cobranças e Intimações
      • Controles Fiscais Especiais
      • Declarações e Demonstrativos
      • Julgamento Administrativo
      • Pagamentos e Parcelamentos
      • Restituição, Ressarcimento, Reembolso e Compensação
      • Sigilo Fiscal
      • Tributos
  • Acesso à Informação
    • Institucional
      • Estrutura
      • Quem é Quem
      • Cadeia de Valor
      • Código de Conduta
      • Competências
      • História da Receita Federal
      • Planejamento Estratégico
      • Relações Internacionais
    • Ações e Programas
      • Ações, Atividades, Obras, Programas e Projetos
      • Carta de Serviços
      • Governança
    • Participação Social
      • Audiências e Consultas Públicas
      • Anos Anteriores
      • Conselhos e Órgãos Colegiados
      • Congressos
      • Ouvidoria
    • Auditorias
    • Convênios e Transferências
    • Receitas e Despesas
    • Licitações e Contratos
      • Avisos de Edital de Leilao
      • Contratos
      • Licitações
      • Relatórios
      • Anexos
    • Servidores
    • Serviço de Informação ao Cidadão (SIC)
      • Relatórios
      • Autoridade de Monitoramento
      • Como utilizar
    • Perguntas Frequentes
      • Benefícios Fiscais
      • Cadastros
      • Compartilhamento de Dados
      • Concursos Públicos
      • Construção Civil
      • Declaração de Serviços Médicos e de Saúde
      • Imposto de Renda
      • Isenção para compra de carro
      • Piloto da Reforma Tributária do Consumo
      • Programa Nacional de Apoio às Microempresas e Empresas de Pequeno Porte
      • Receita de Consenso
      • Serviços Digitais
      • Transação Tributária
    • Dados Abertos
    • Sanções Administrativas
      • Decisões de Processo Administrativo de Responsabilização
      • Notificações e Intimações em Processo Administrativo de Responsabilização
    • Privacidade e Proteção de Dados
      • Boas Práticas
      • Encarregado
      • Relatórios de Auditoria
      • Termo de Uso e Privacidade
    • Legislação e Jurisprudência
      • Legislação
      • Jurisprudência
    • Processos Seletivos
  • Canais de Atendimento
    • Digital
    • Portal e-CAC
    • Presencial
    • E-mail
    • Online (Chat)
    • Fale Conosco
    • Conveniados
    • Alfândegas
    • Imprensa
    • Ouvidoria
  • Centrais de Conteúdo
    • Atas e Pautas
      • Comitê Gestor do Programa de Produtividade da Receita Federal
      • Turmas Recursais - Atas e Pautas de Julgamento
      • Câmaras Recursais – Atas e Pautas de Julgamento
      • Comitê de Governança Institucional
    • Áudios
    • Editais
      • Editais Eletrônicos
      • Transação Tributária
      • Notificações e Intimações em Processo Administrativo de Responsabilização (PAR)
    • Formulários
      • Cadastros
      • Certidões
      • Comércio Exterior
      • Declarações
      • Impostos e Dívidas
      • Regimes Especiais
      • Outros Processos
      • Modelos de Documentos
      • Reforma Tributária
    • Imagens
    • Planilhas
    • Programas e Aplicativos
      • Apps para Celular e Tablet
      • Programas de Declaração
      • Programas do SPED
      • Restituição e Compensação
      • Receitanet
      • Validador de arquivos
    • Publicações
      • Acordos de Cooperação
      • Apresentações
      • Boletins
      • Documentos Técnicos
      • Estudos Tributários e Aduaneiros
      • Folheteria
      • Guias e Roteiros
      • Manuais
      • Materiais Didáticos
      • Modelos de Documentos
      • Passo a Passos
      • Perguntas e Respostas
      • Relatórios
      • Representações Fiscais
      • Revistas
      • Termos
      • Trabalhos Acadêmicos
      • Web Stories
    • Vídeos
      • TV Receita Federal
      • Cidadania Fiscal
      • Histórias de Trabalho
      • Mais Vídeos
  • Composição
  • Portais Relacionados
    • Empresas e Negócios
    • ENAT
    • eSocial
    • ITR Orientações para celebração de convênios
    • Nota Fiscal de Serviço Eletrônica (NFS-e)
    • Nota Fiscal Eletrônica
    • Nota Fiscal Eletrônica do Ouro (NF-e Ouro)
    • Portal CNIR
    • Procuradoria da Fazenda (PGFN)
    • Registrato
    • Simples Nacional
    • Sinter
    • Siscomex
    • Sped
Redefinir Cookies
Redes sociais
  • Twitter
  • Instagram
  • YouTube
Acesso àInformação
Todo o conteúdo deste site está publicado sob a licença Creative Commons Atribuição-SemDerivações 3.0 Não Adaptada.
Voltar ao topo da página
Fale Agora Refazer a busca