Autorização de empreendimentos utilizadores de fauna silvestre
• Como obter a Autorização de Empreendimentos Utilizadores de Fauna Silvestre
• Passo-a-passo para a obtenção da autorização
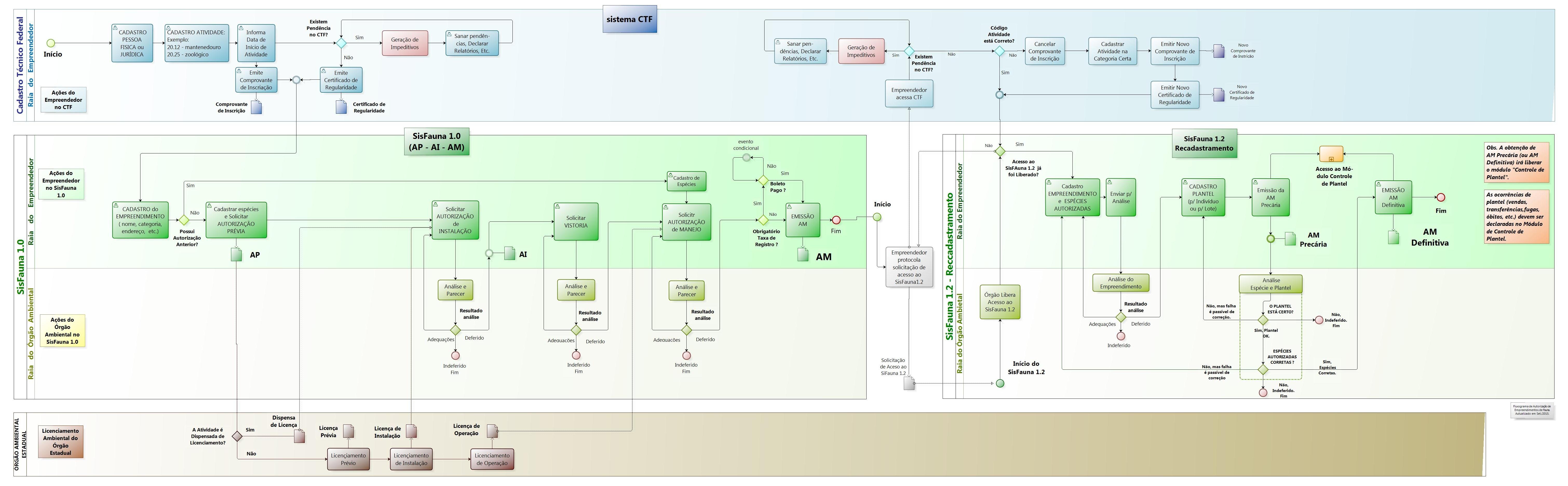
• Fluxograma de autorização
• Legislação
• Mais informações
Como obter a Autorização de Empreendimentos Utilizadores de Fauna Silvestre
O procedimento de autorização envolve:
1º. Registro no Cadastro Técnico Federal (CTF):
O Cadastro Técnico Federal (CTF) é um cadastro básico que permite o acesso a outros sistemas e onde são cobrados os relatórios da Política Nacional do Meio Ambiente (Lei 10.165, de 27 de dezembro de 2000).
Acesse o passo a passo.
2º. Cadastro no Sistema Nacional de Gestão da Fauna Silvestre (Sisfauna):
O SisFauna é um sistema eletrônico de gestão e controle dos empreendimentos e atividades relacionadas ao uso e manejo da fauna silvestre em cativeiro em território nacional.
O cadastro deve ser realizado nas duas versões do Sisfauna:
• Sisfauna 1.0 - Gestão de fauna: sistema onde ocorrem os procedimentos autorizativos do empreendimento (dedicado à emissão de Autorização Prévia, de Instalação e de Manejo). Acesse o passo-a-passo.
• Sisfauna 1.2 - Recadastramento: sistema onde ocorre o recadastramento dos empreendimentos já autorizados e onde o empreendedor irá acessar o "módulo de controle de plantel". Acesse o passo-a-passo.
Passo-a-passo para a obtenção da autorização
Passo-a-passo das etapas para obtenção da Autorização de Empreendimentos Utilizadores de Fauna Silvestre: 
|
Etapa 1: Registro no CTF |
|
| Etapa 1 |
CTF: cadastro da pessoa física ou jurídica (CPF ou CNPJ) + cadastro das atividades |
|
Etapas 2 a 8: Cadastro no Sisfauna 1.0 - Gestão de fauna |
||
| Etapa 2 | ||
| Etapa 3 | ||
| Etapa 4 | ||
| Etapa 5 | ||
| Etapa 6 | ||
| Etapa 7 | ||
| Etapa 8 | ||
|
Etapas 9 a 15 - Cadastro no Sisfauna 1.2 - Recadastramento (somente para empreendimentos já autorizados) |
||
| Etapa | Quem faz |
Descrição |
| Etapa 9 | Empreendedor |
O empreendedor deve protocolar requerimento no órgão ambiental para liberação de acesso ao SisFauna 1.2 - Recadastramento. |
| Etapa 10 | Órgão ambiental |
O órgão ambiental pode promover a liberação de acesso ao SisFauna 1.2 para o empreendedor solicitante. |
| Etapa 11 | Empreendedor |
11.1 - O empreendedor deve acessar o sistema do CTF para: (a) verificar se a categoria do empreendimento está correta, conforme anexo I da IN 07/2015; |
|
11.2 - O empreendedor deve fazer o cadastro de empreendimento no SisFauna 1.2 - Recadastramento. |
||
|
11.3 - O empreendedor deve promover o cadastro de espécies autorizadas no SisFauna 1.2 - Recadastramento. O envio da solicitação é feito por meio do SisFauna. |
||
| Etapa 12 | Órgão ambiental |
O órgão ambiental faz a análise e, conforme o caso, a homologação dos dados do empreendimento. |
| Etapa 13 | Empreendedor |
13.1 - O empreendedor faz o cadastro do Plantel Inicial, tendo por base as espécies cadastradas na "Etapa 11.3" e envia para análise. |
|
13.2 - O empreendedor obtém Autorização de Manejo (AM) precária, com validade de 180 dias, emitida via Sisfauna 1.0 |
||
|
13.3 - Após a obtenção da AM precária, o sistema libera ao empreendedor o acesso ao módulo "Controle de Plantel”. A partir de então, o empreendedor deverá efetuar todas as alterações de plantel no próprio sistema (aquisições, nascimentos, óbitos, transferências, vendas, etc.), mantendo os dados de plantel atualizados. Observação: • O link de acesso a esse módulo está no Sisfauna 1.0 ("Sisfauna - Gestão de Fauna") e não no SisFauna 1.2 ("Sisfauna - Recadastramento"). • Para acessar o módulo, o empreendedor deve efetuar o login no CTF (Serviços Ibama), acessar o menu "Serviços" ? "Sisfauna - Gestão de Fauna" ? "Movimentação de Plantel": escolher as opções desejadas (óbito, fuga, nascimento, venda, etc.). |
||
| Etapa 14 | Órgão ambiental |
O órgão ambiental faz a análise das espécies autorizadas / plantel declarado e, conforme o caso, a homologação da AM definitiva. |
| Etapa 15 | Empreendedor |
Empreendedor emite, no Sisfauna 1.0, a AM definitiva, com validade de 2 anos. Observações: • O link para emissão da AM definitiva está no Sisfauna 1.0 ("Sisfauna - Gestão de Fauna") e não no Sisfauna 1.2 ("Sisfauna - Recadastramento"). • Para acessar o link, o empreendedor deve efetuar o login no CTF (Serviços Ibama), acessar o menu "Serviços" ? "Sisfauna - Gestão de Fauna" ? "Consultas / Relatórios" ? "Autorização de Manejo". • Após a obtenção da AM definitiva, os empreendimentos de fauna cujos processos ainda tramitam no âmbito do Ibama serão repassados aos órgãos estaduais do meio ambiente, os quais assumiram a gestão e controle de tais empreendimentos (Lei Complementar nº 140/2011). • Após o término da validade de 2 anos, a renovação da AM definitiva será efetivada junto aos órgãos estaduais do meio ambiente |
Fluxograma de autorização
Download do fluxograma em imagem
Download do fluxograma em arquivo PDF
Legislação
|
Fauna silvestre e Sistema Nacional de Gestão da Fauna Silvestre (Sisfauna) |
|
|
Descentralização da gestão e autorização de empreendimentos de fauna silvestre. Fixa normas, nos termos dos incisos III, VI e VII do caput e do parágrafo único do art. 23 da Constituição Federal, para a cooperação entre a União, os Estados, o Distrito Federal e os Municípios nas ações administrativas decorrentes do exercício da competência comum relativas à proteção das paisagens naturais notáveis, à proteção do meio ambiente, ao combate à poluição em qualquer de suas formas e à preservação das florestas, da fauna e da flora; e altera a Lei no 6.938, de 31 de agosto de 1981. |
|
|
Processo Administrativo Federal. Regula o processo administrativo no âmbito da Administração Pública Federal. |
|
|
Lei dos crimes ambientais. Dispõe sobre as sanções penais e administrativas derivadas de condutas e atividades lesivas ao meio ambiente, e dá outras providências. |
|
|
Código de fauna e de caça. Dispõe sobre a proteção à fauna e dá outras providências. |
|
|
Infrações ambientais. Dispõe sobre as infrações e sanções administrativas ao meio ambiente, estabelece o processo administrativo federal para apuração destas infrações, e dá outras providências. |
|
|
Institui princípios e diretrizes para a implementação da Política Nacional da Biodiversidade. |
|
|
Estabelece os critérios para a determinação de espécies silvestres a serem criadas e comercializadas como animais de estimação. |
|
|
Autorização de empreendimentos de fauna silvestre no âmbito do Ibama. |
|
|
Recadastramento Sisfauna (somente para empreendimentos já autorizados) |
|
|
Proíbe novos criadouros comerciais répteis, anfíbios e invertebrados de estimação para a venda no mercado interno. Fica suspenso, temporariamente, o deferimento de solicitações de criadouros comerciais para criação de répteis, anfíbios e invertebrados com o objetivo de produção de animais de estimação para a venda no mercado interno. |
|
|
Marcação de animais silvestres. Determinar a identificação individual de espécimes da fauna silvestre e de espécimes da fauna exótica mantidos em cativeiro nas seguintes categorias de registro junto ao Ibama: jardim zoológico, criadouro comercial de fauna silvestre e exótica, criadouro conservacionista, criadouro cientifico e mantenedouro de fauna exótica. |
|
| Portaria Ibama nº 117, de 15 de outubro de 1997 |
Comerciante-revendedor de fauna silvestre. Normatiza a comercialização de animais vivos, abatidos, partes e produtos da fauna silvestre brasileira com finalidade econômica e industrial e jardins zoológicos registrados junto ao Ibama. |
|
Criadouro comercial de fauna silvestre nativa. Normatizar o funcionamento de criadouros de amimais da fauna silvestre brasileira com fins econômicos e industriais. |
|
|
Portaria Ibama nº 93, de 7 de julho de 1998 Portaria Ibama nº 93/1998 - Anexo I - Lista de Animais Considerados Domésticos para fins de Operacionalização do Ibama. |
Importação/exportação de fauna silvestre. Dispõe sobre a exportação e importação de espécimes vivos, produtos e subprodutos da fauna silvestre brasileira e fauna silvestre exótica. |
|
Criadouro comercial de fauna silvestre exótica. Normatiza o funcionamento de criadouros de animais da fauna silvestre exótica com fins econômicos e industriais. |
|
|
Normativas recentemente revogadas |
|
|
Instrução Normativa Ibama nº 169, de 20 de fevereiro de 2008 e anexos I a IV Revogada pela Instrução Normativa Ibama nº 7, de 30 de abril de 2015 (Revogação Total) |
Instituir e normatizar as categorias de uso e manejo da fauna silvestre em cativeiro em território brasileiro, visando atender às finalidades socioculturais, de pesquisa científica, de conservação, de exposição, de manutenção, de criação, de reprodução, de comercialização,de abate e de beneficiamento de produtos e subprodutos,constantes do Cadastro Técnico Federal (CTF) de atividades potencialmente poluidoras ou utilizadoras de recursos naturais. |
|
Portaria Ibama nº 139-N, de 29 de dezembro de 1993 Revogada pela Instrução Normativa Ibama nº 7, de 30 de abril de 2015 (Revogação Total) |
Cria os criadouros conservacionistas. |
|
Portaria Ibama nº 108, de 6 de outubro de 1994 Revogada pela Instrução Normativa Ibama nº 7, de 30 de abril de 2015 (Revogação Total) |
Mantenedouro de Mega-Fauna Exótica. Institui o registro do Ibama como mantenedores de fauna silvestre exótica para pessoas físicas ou jurídicas mantenedoras de felídeos do gênero panthera e outros. |
