Fluxograma da Ouvidoria
Publicado em
01/06/2021 12h40
Atualizado em
23/12/2025 19h19
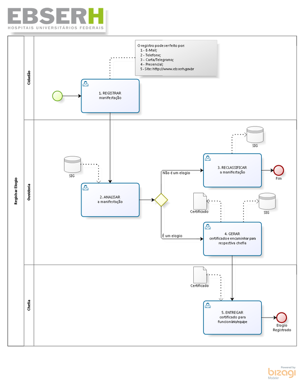
Fluxograma de registro de manifestação na Ouvidoria:




Fluxograma de registro de manifestação na Ouvidoria:



