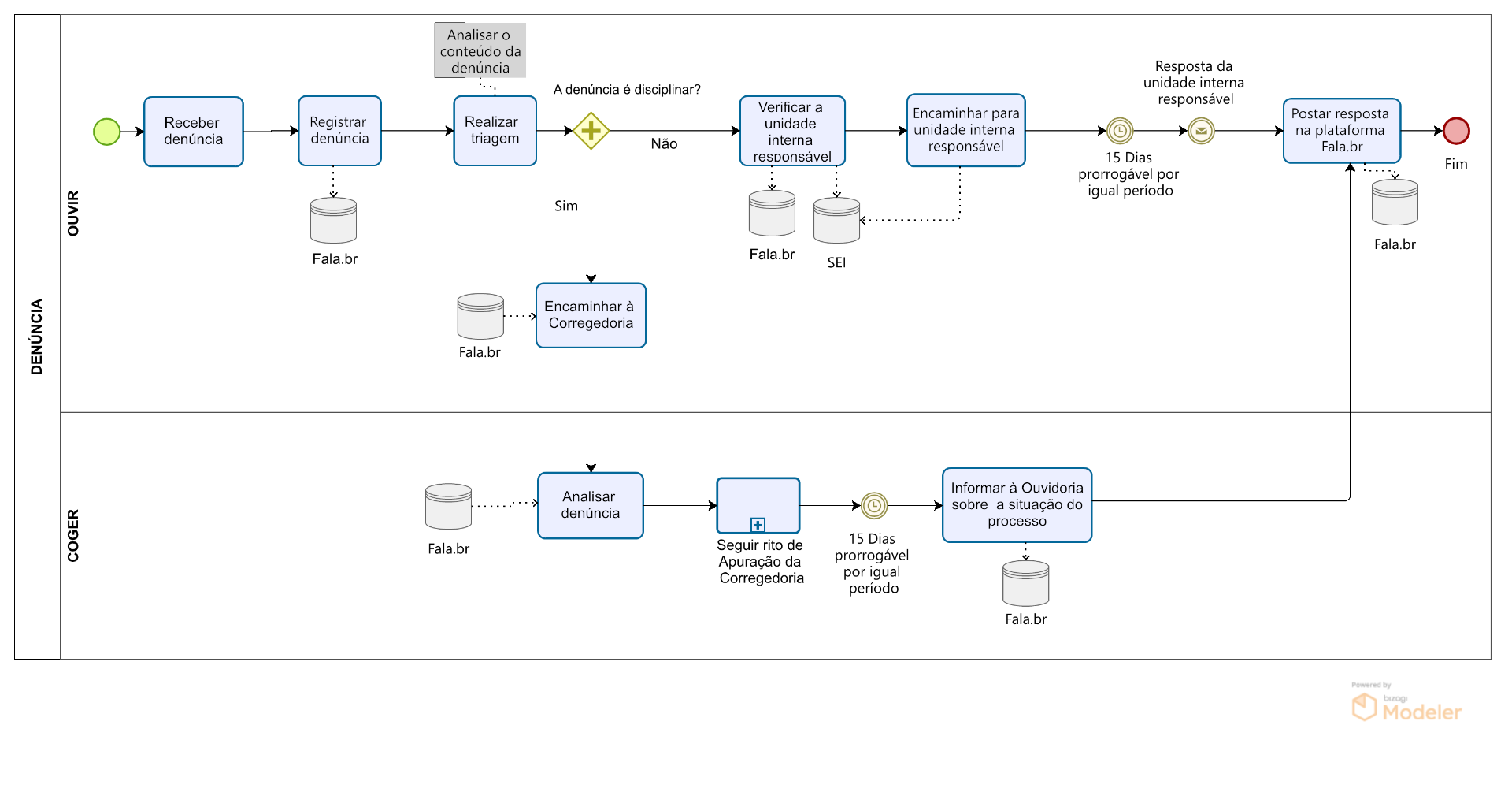
Página Inicial Fluxo de Atendimento - Denúncia